고객지원센터
📙 메뉴얼 전체보기
👥 비즈벨 소식 받아보기
❓문의하기
정부지원사업 합격을 위한 멘토링 가이드
BizBell 서비스 바로가기
Sign In
Home
🛎️ Welcome BizBell 🛎️
고객지원센터
📙 메뉴얼 전체보기
👥 비즈벨 소식 받아보기
❓문의하기
정부지원사업 합격을 위한 멘토링 가이드
BizBell 서비스 바로가기
👉 서비스 바로가기
Subscribe
내 서류
메일링 공고에서 받았던 공고들도 놓치지 마세요!
모든 걸 비즈벨에서 할 수 있게!
→
BizBell
BizBell | 정부지원·조달 사업 통합 검색
1. 관심 있는 공고의 문서를 폴더로 바로 가져오세요!
•
하나씩 다운로드할 필요 없이, 비즈벨 클라우드를 이용해서 문서를 저장하세요!
1-1. 관심 있는 공고의 자료 가져오기
•
[전체 저장] → 한 번에 모두 저장
•
[내 서류에 저장] → 원하는 것만 !
◦
모든 건 공고 제목의 폴더로 만들어집니다!
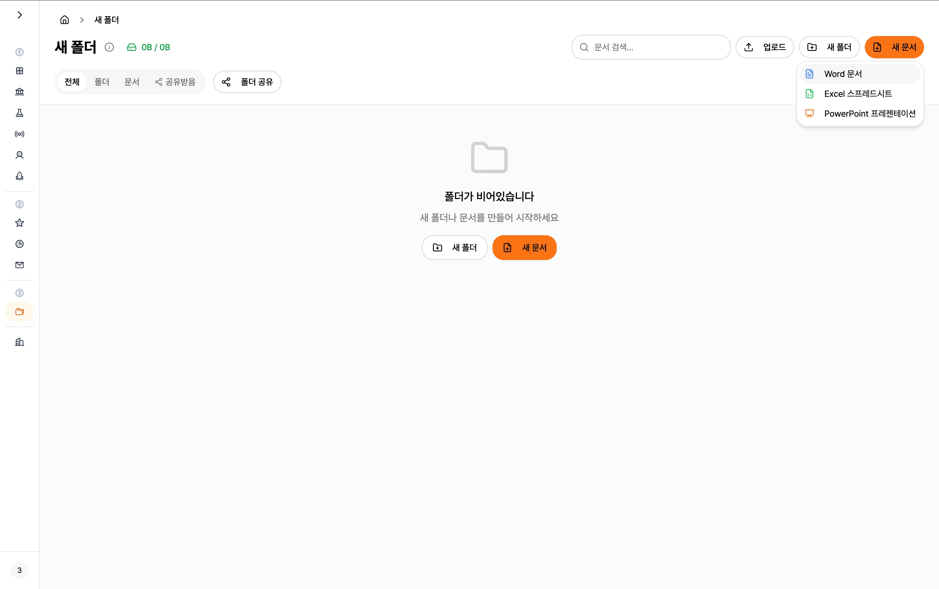
2. 폴더, 문서 만들기
•
우측 상단 "새 폴더"를 이용해서 문서를 만들어주세요
•
새 문서로 [docs, excel, powerpoint] 모두 만들고! 공동 작업할 수 있습니다!
•
"업로드" 로 기존 문서도 올려서 작업해보세요!
◦
우측 상단에
[업로드]
가 존재합니다!
지금 바로 시작하기
•
서비스 바로 가기 →
BizBell
BizBell | 정부지원·조달 사업 통합 검색
비즈벨(BizBell) | 정부지원·조달 사업 통합 검색
비즈벨 - 중소기업·스타트업을 위한 정부지원사업 통합 검색. 나라장터, 기업마당, K-Startup 공고를 한 번에 검색하고, RFP 요구사항 자동 분석과 맞춤 알림으로 사업 기회를 놓치지 마세요.
bizbell.site
→ 가장 빠른 비즈벨 소식은 →
👥 비즈벨 소식 받아보기
이어서 보면 좋은 메뉴얼
•
공고 검색 - 정부 입찰
•
공고 검색 - R&D
•
공고 검색 - 기업 지원
•
공고 검색 - 보조금 지원
•
공고 검색 - 창업 지원
•
이메일링 설정하기
•
이메일 키워드 설정하기
Made with Slashpage